Gasless Transaction
Apply to use TX-SERVER
In order to use TX-SERVER's API to send tokens to a specific wallet address, you can apply for API key issuance and obtain information for linking after completing the issuance process from the following site.

TX-SERVER API Features
When the API key issuance application is completed, you can check the request domain, Api-Key, and other information required for integration, and use the information to make the following API requests.
Get a list of managed contract methods
GET /v1/management-contract-methods
Headers
Api-Key*
String
API Key Issuance Information
Registering a transaction request
POST /v1/transaction-request
Headers
Api-Key*
String
API Key Issuance Information
Request Body
functionParams*
String
Required parameter values for contract function calls
methodNo*
String
Eigenvalues of callable contract functions (method list lookup API information)
ticketId*
Request ID requested by the Points Redemption Server (UNIQUE)
Service Example between Web2 and Web3 using Gasless Transaction
1. UX/UI design

2. Sequence diagrams
1) Login

To log in by looking up the game player ID, the Points Exchange Center provides the same authentication channel as the authentication in the game, and issues a login token using the information passed by authenticating through each channel.
The Points Exchange uses tokens issued by the game certifier for protected support requests.
2) Withdrawing points (depositing tokens)

If the request to deduct points from the game server is successful, a token deposit request is made to the TX-SERVER to a specific wallet address, and the result is checked using the request information in a later callback.
TICKET_IDs for TX-SERVER requests are generated, requested, and stored as unique, non-duplicated information.
3) Deposit points (withdraw tokens)

After the token withdrawal request, the resulting callback will only request a point increase through the game server if successful.
TICKET_IDs for TX-SERVER requests are generated, requested, and stored as unique, non-duplicated information.
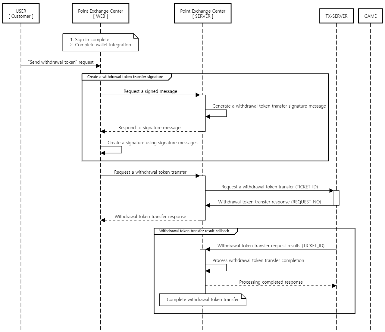
4) Transferring withdrawal tokens

Withdraw game points and send the deposited tokens to a specified wallet address.
TICKET_IDs for TX-SERVER requests are generated, requested, and stored as unique, non-duplicated information.